谐波模式查找器 V3 - MetaTrader 5脚本


继续 自动寻找谐波的热门软件 模式,这是第三个也是最有可能的最终版本 称为“谐波模式查找器”的指示器。它解决了 从之前的迭代中发现的许多问题,包括错误修复和其他改进。此外,代码是 广泛重构,使其对于 其他程序员集成他们自己的自定义扩展或创建 基于模式匹配算法的 EA。
对于 那些不知道和声模式的人——这是一种方法 基于市场中的斐波那契比率及其构成的模式的技术分析。种类 类似的形态,如三角形和双顶,但具有精确的 测量 这使得计算机测量工具特别吸引 交易这些模式。目前,MQL5 代码库中有该指标的两个早期版本(V1:https://www.mql5.com/en/code/16435,V2:https://www.mql5.com/en/code/16852)。
一些 亮点来自 这个新的 一 包括:
所以 只需继续下载它,因为它的用法非常直观。它 建议使用黑色背景,否则需要设置 指标设置中可见的配色方案。对于 有关的详细技术信息 指示器继续 之后阅读 图像。如有问题,请随时在论坛发帖或发送 下午。

双击某个形态可使其从其他形态中脱颖而出(紫色),并显示可用于评估交易的详细统计数据、时间和 PRZ 信息。
不同 交易者有不同的规则来确定是否 或者没有一个模式值得交易。 存在许多理论,我们不会在这里逐一逐一讨论。的 指标采用“整体”匹配方法检查是否 每个图案比率均在由a设定的可接受范围内 松弛设置。不过根据用户的反馈,现在 可以过滤掉潜在的模式和预测 反转区仅由松弛组成。一个 不同的、独立的过滤方法可以过滤掉 根据对 X-B 段与 B-D 段或 A-B 的持续时间的测量,完成得太早或太晚的模式 到 C-D 表示 ABCD 模式。
是否 这不适合您的需求吗?好吧,如果您知道如何编码,那么就可以编写自定义的 “过滤”规则,如下所述。
基于 关于当前工具的历史记录,指标会记住 哪种模式失败或成功逆转的频率 PRZ。此信息可以在以下位置收集 评论框,显示诸如“F. Bear. New 密码问题60.00(6 S / 4 F)”。第一个字母只是断言 是否 或该模式最近未被点击 (F.)、失败 (O.)、 成功 (P.),或测试 PRZ (T.)。接下来是方向和 形态名称,在显示统计逆转机会之前,在此 情况60%。这是根据有6次成功的历史计算的 以及该模式的 4 次失败,如图所示 如果双击它。 但无论如何,请记住,过去的表现并不 必然预测未来的结果:)
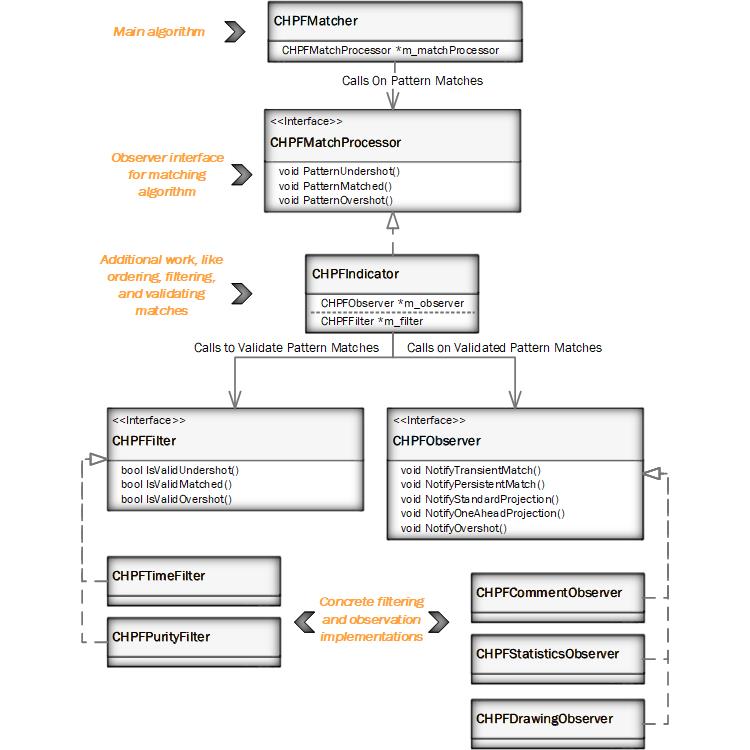
作为 如上所述,该指标经过广泛重构并考虑了 考虑 MQL5 的面向对象功能,例如类和接口。的 指标现在由多个文件组成并具有架构 如下面的 UML 图所示。

做 您想创建 EA 吗?那么你可以实现一个自己的 “CHPFMatchProcessor”,将其交给匹配算法,并且 像当前指标那样称呼它,即为它提供 锯齿形阵列并等待响应。配套的 算法将为在中找到的每个匹配调用匹配处理器 之字形数据,确定 如果 模式匹配、上突出式或下突出式(投影)。这是 必须传递给 EA 逻辑的内容。
需要自定义过滤或观察规则?过滤是为了 例如,忽略 RSI 不正确或 XA 的模式 线段太直。那么它应该像写一个一样简单 实现“CHPFFilter”接口并插入它 进入过滤器列表;当前时间和纯度过滤器是 解释性的。观察规则将用于 例子是 发送推送消息或声音 警报 每当模式匹配时。这可以通过类似的方式完成 通过实现“CHPFObserver”接口的方式。
附件下载
📎 hpfcommentobserver.mqh (14.65 KB)
📎 hpffilter.mqh (3.07 KB)
📎 hpffilterlist.mqh (7.42 KB)
📎 hpfglobals.mqh (32.01 KB)
📎 hpfindicator.mqh (32.31 KB)
📎 hpfmatcher.mqh (58.8 KB)
📎 hpfmatchprocessor.mqh (4.15 KB)
📎 hpfobserver.mqh (3.01 KB)
📎 hpfobserverlist.mqh (9.47 KB)
📎 hpfpurityfilter.mqh (15.18 KB)
📎 hpfringbuffer.mqh (9.83 KB)
📎 hpfstatisticsobserver.mqh (9.75 KB)
📎 hpftimefilter.mqh (15.55 KB)
📎 hpfdrawingobserver.mqh (76.18 KB)
📎 harmonicpatternfinderv3.mq5 (115.44 KB)
Source: MQL5 #22218
💡 精彩内容推荐
✍️ 楼主最新发布
- •
- •
- •
- •
- •
- •
🔗 您可能感兴趣
- •
- •
- •
- •
- •
- •
